Tadpole DB Hub
This is the web app or web related tool named Tadpole DB Hub whose latest release can be downloaded as ROOT.war from this website redcoolmedia.net
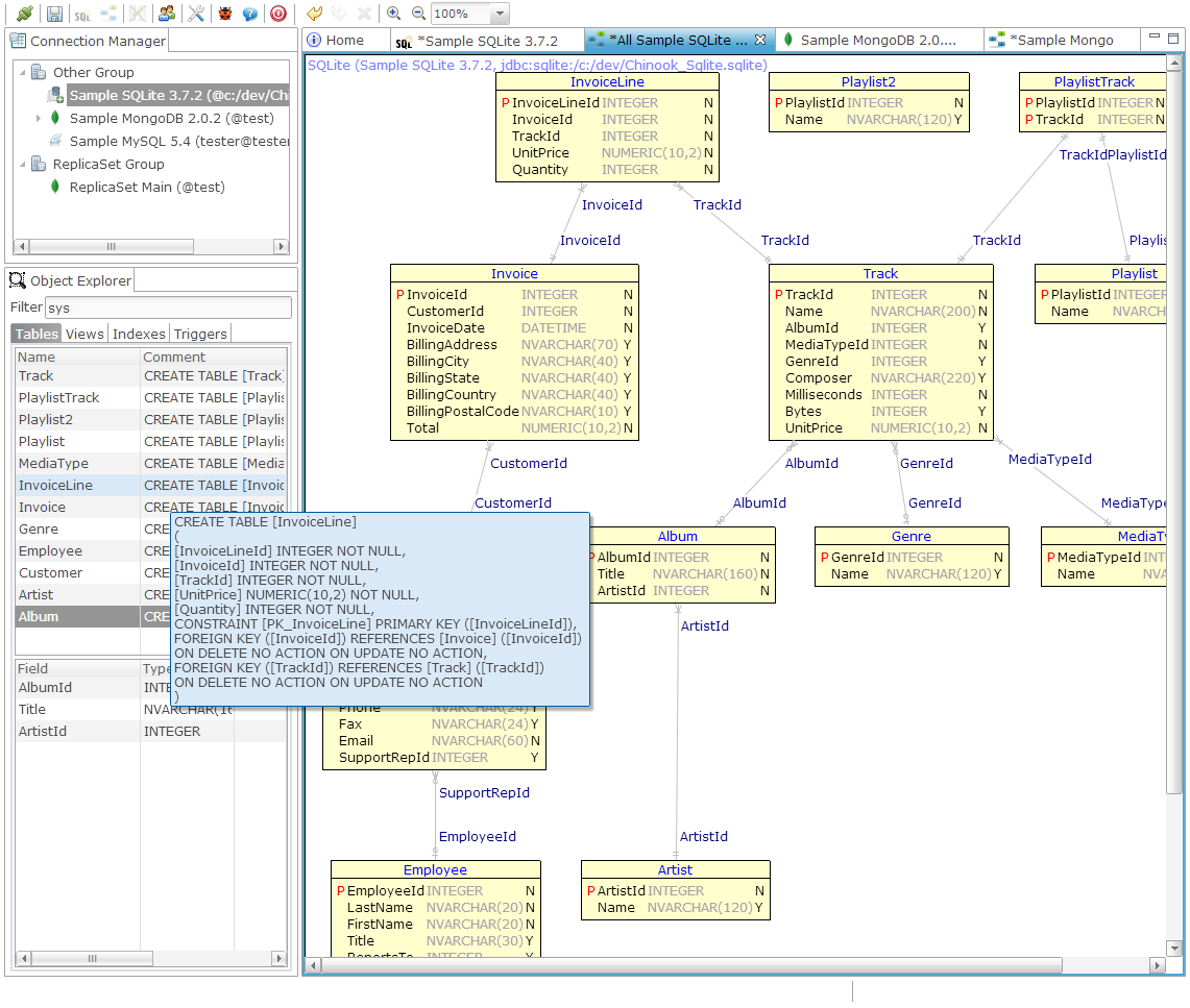
SCREENSHOTS:
Tadpole DB Hub
APP DESCRIPTION:
Download this app named Tadpole DB Hub.
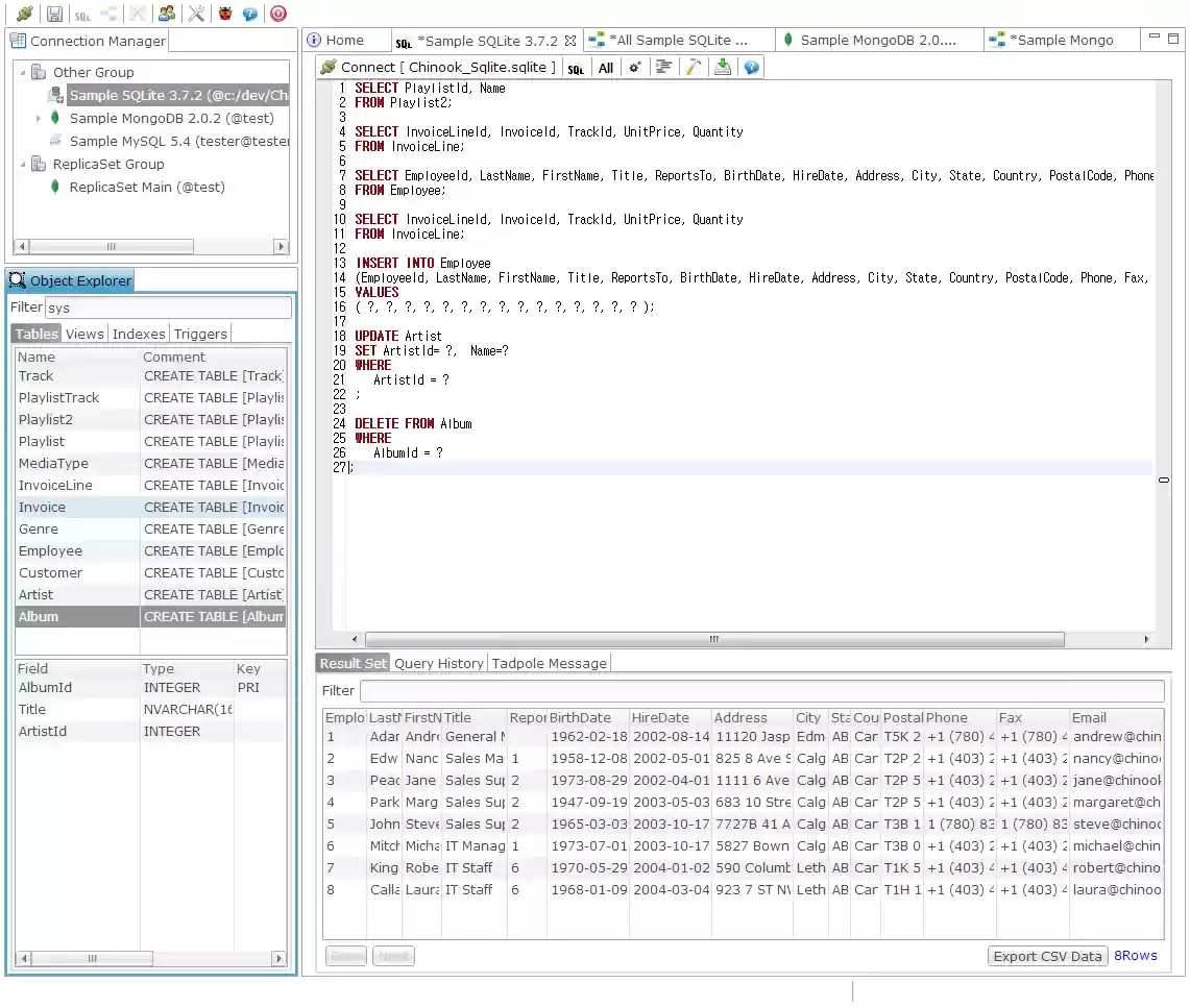
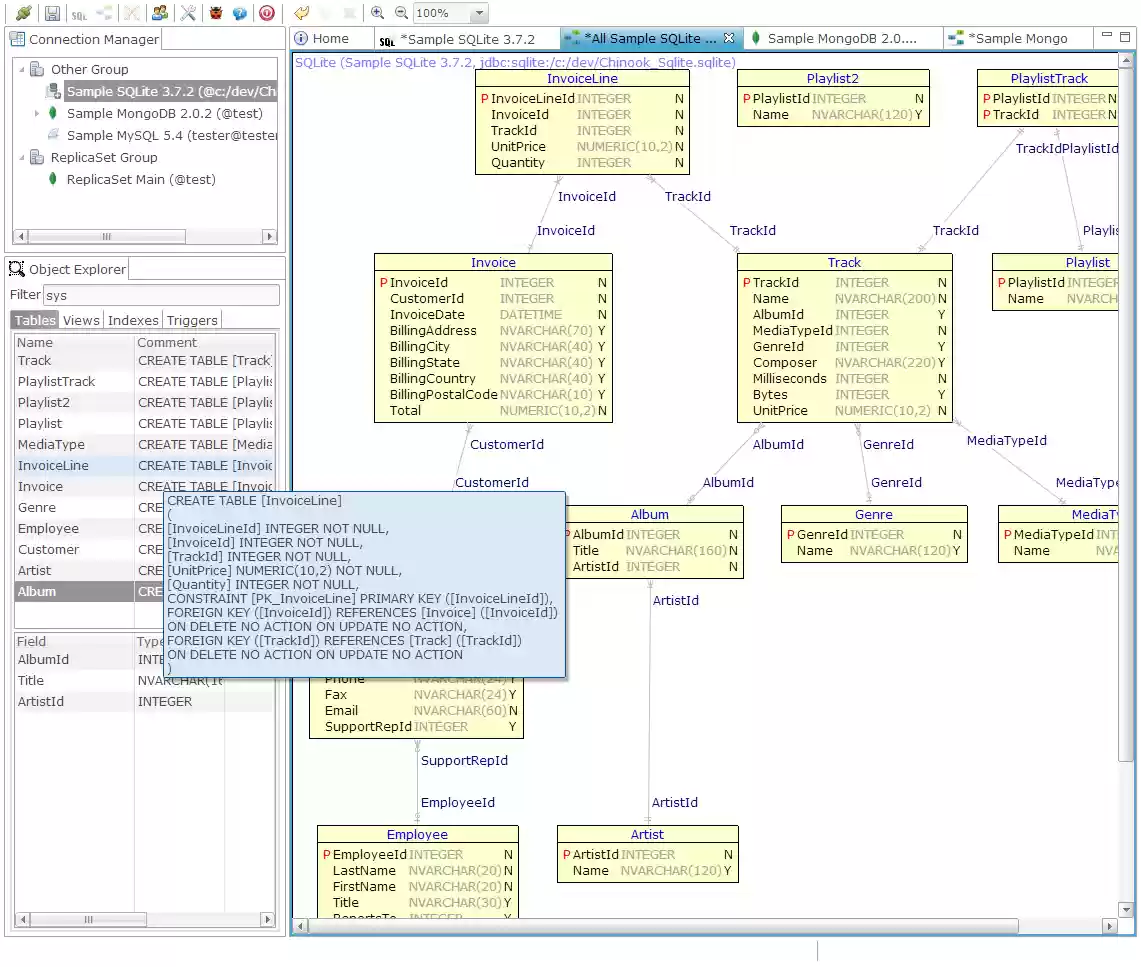
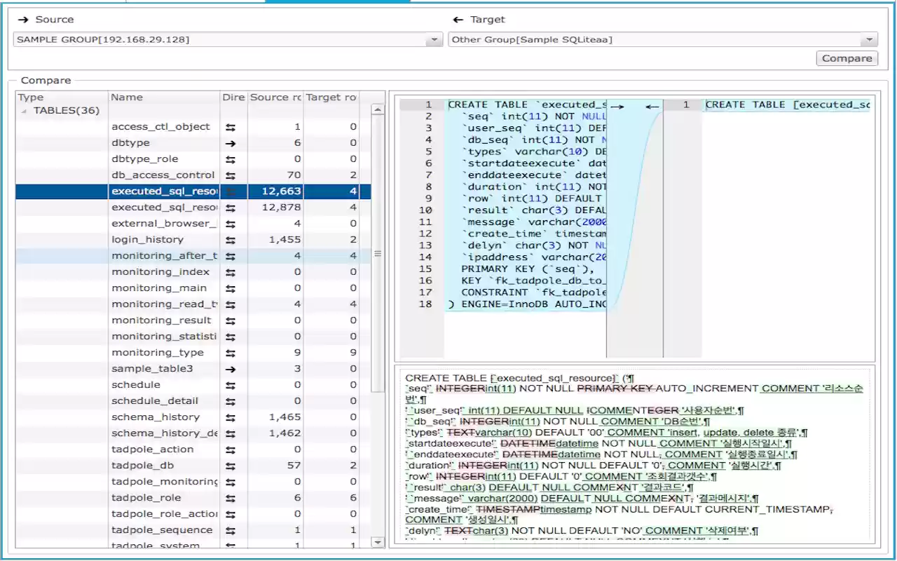
Original home : https://github.com/hangum/TadpoleForDBToolsIt is a tool to manage Altibase, Amazon RDS, Apache Hive, Apache Tajo, MongoDB, CUBRID, MariaDB, MySQL, Oracle, MSSQL, SQLite, Tibero, PostgreSQL in Web Browser.
Features
- 1.7.1
Audience
Developers, Architects
User interface
Web-based, Eclipse
Programming Language
JavaScript, Java
Database Environment
JDBC
Free download Web app or web tool Tadpole DB Hub from RedcoolMedia.net


