SkypeLog
This is the web app or web related tool named SkypeLog whose latest release can be downloaded as SkypeLog_bin.zip from this website redcoolmedia.net
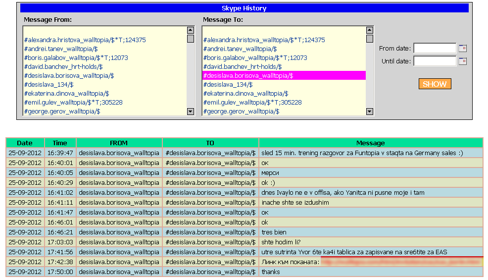
SCREENSHOTS:
SkypeLog
APP DESCRIPTION:
Download this app named SkypeLog.
This application consists of Win32 service and 2 PHP scripts. Once started, the service constantly monitors Skype data folder for new records in all Main.DB files for every Skype account. If there are new records with chat messages or file transfers - the service sends HTTP request with JSON formatted data to PHP services, which in turn store the information into MySQL database. There is also a simple web search-box for finding conversations.This SkypeLog application is primarily intended for corporate usage, where the chats with clients may become extremely important and company can not afford losing them by either intentional or accidental deletion of local Skype history.
Audience
Developers
User interface
Non-interactive (Daemon)
Programming Language
PHP, Delphi/Kylix
Database Environment
MySQL
Free download Web app or web tool SkypeLog from RedcoolMedia.net
