Scaffold_Builder
This is the web app or web related tool named Scaffold_Builder whose latest release can be downloaded as scaffold_builder_v2.2.zip from this website redcoolmedia.net
SCREENSHOTS:
Scaffold_Builder
APP DESCRIPTION:
Download this app named Scaffold_Builder.
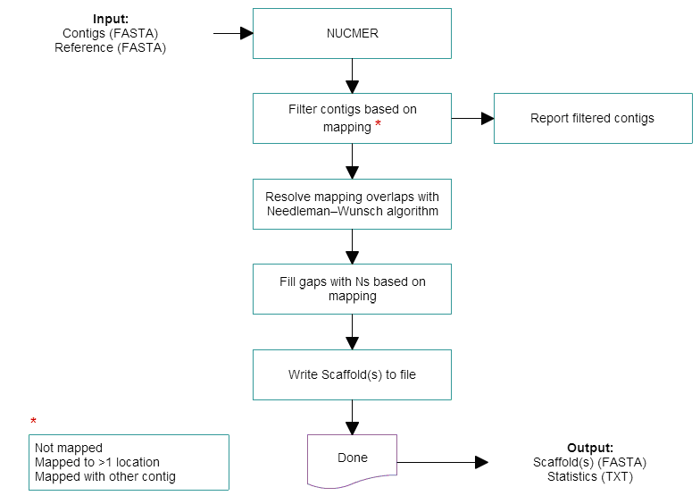
Scaffold_builder is software to order contigs generated by draft sequencing along a reference sequence. Gaps are filled with N's and small overlaps are aligned with Needleman–Wunsch algorithm and the consensus created with IUPAC codes. Scaffold_builder can help in the assembly and annotation of genomes by revealing what is missing and allowing targeted sequencing to close those gaps.(c) Silva GG, Dutilh BE, Matthews TD, Elkins K, Schmieder R, Dinsdale EA, Edwards RA.
Please cite: "Combining de novo and reference-guided assembly with Scaffold_builder", Source Code for Biology and Medicine 2013.
Features
- scaffold
- draft genome
- bioinformatics
User interface
Web-based, Command-line
Programming Language
Python
Free download Web app or web tool Scaffold_Builder from RedcoolMedia.net
