MSTest TRX to HTML Viewer
This is the web app or web related tool named MSTest TRX to HTML Viewer whose latest release can be downloaded as MSTestTRXtoHTMLViewer.zip from this website redcoolmedia.net
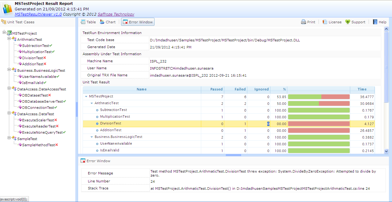
SCREENSHOTS:
MSTest TRX to HTML Viewer
APP DESCRIPTION:
Download this app named MSTest TRX to HTML Viewer.
MSTest TRX to HTML Viewer is open source trx to html viewer reporting tool to converts Visual Studio Test Result to HTML drilldown to testing reports. It’s provide more cleans and neat UI to represent your test result into several format like Tabular, Chart, Hierarchy etc. For More detail you can visit http://saffroze.com/trx-to-html/Audience
Developers, Quality Engineers, Testers
User interface
Web-based, Command-line
Programming Language
C#, JavaScript
Database Environment
XML-based
Free download Web app or web tool MSTest TRX to HTML Viewer from RedcoolMedia.net



