Handy TCP/IP Server/Client Tools
This is the web app or web related tool named Handy TCP/IP Server/Client Tools whose latest release can be downloaded as iptools-0.9.9.zip from this website redcoolmedia.net
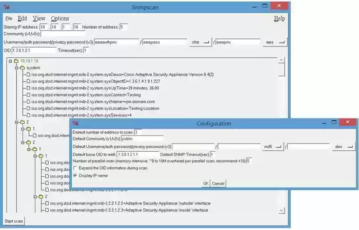
SCREENSHOTS:
Handy TCP/IP Server/Client Tools
APP DESCRIPTION:
Download this app named Handy TCP/IP Server/Client Tools.
IPtools is an all in one package that includes various TCP/IP tools.Server:
- FTP
- TFTP
- Syslog
- Web
- Remote Command
- General UDP server
- Multicast server
Client utilities:
- Multicast client
- TFTP client
Starting on version 0.2.0, a powerful network connection tools UBridge is added, it can bridge:
- VXLAN (newly released)
- UDP sessions
- NIC card of the PC
- Connections to Cisco Router Simulator "GNS3/dynamips" and H3C Router Simulator (LITO/CEN).
UBridge can also be used as a Ethernet over UDP tunnel to remote bridge PC's local NIC, VXLAN, UDP proxy etc. Visit the Wiki page for detail.
GUI tools include a network monitoring tool PMON, a SNMP and IP scanner.
The project aim is to make them as light weight tools that can be directly executed in command prompt without the need of installation. (Except pmon and UBridge to bridge PC's NIC which require Winpcap).
The whole package can be put into USB flash and 伴侶highly portable.
Features
- VXLAN Encryption (New in UBridge)
- VXLAN relay to bridge multicast and unicast VTEPs (New in UBridge)
- VXLAN proivder/access mode to support PAT (New in UBridge)
- VXLAN Head End Replication (UBridge tool)
- VXLAN bridge using standard multicast mode (UBridge tool)
- FTP server
- TFTP Server
- Syslog Server
- Mini Web Server
- Generic UDP Server
- Multicast Server
- Remote DOS command execution Server
- TFTP Client
- Generic UDP Client
- Multicast Client
- UDP Traffic generator
- TCP/IP traffic monitor that can capture FTP/Telnet password (require Winpcap)
- UDP proxy (Ubridge tool)
- Ethernet over UDP Tunnel (Ubridge tool)
- Cisco GNS3/dynamips and H3C LITO/CEN simulator bridge (Ubridge tool)
- SNMP scanning tool (parallel scanning function added in release 0.7.1, improved memory utilization in 0.7.2)
- Multithreaded IP scanner supporting ICMP and port scanning (newly released in 0.8.0)
- Netflow collector (planned)
Audience
Information Technology, Advanced End Users, System Administrators, Security
Programming Language
Perl
Free download Web app or web tool Handy TCP/IP Server/Client Tools from RedcoolMedia.net



