Groogle
This is the web app or web related tool named Groogle whose latest release can be downloaded as groogle-0.9.3-673.tar.gz from this website redcoolmedia.net
SCREENSHOTS:
Groogle
APP DESCRIPTION:
Download this app named Groogle.
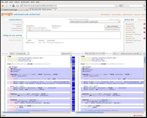
A web based peer code review tool providing subversion integration, working against live repositories; Syntax highlighting for a wide variety of languages; File and repository level diffing; E-mail notifications. Groogle is a Web 2.0 LAMP application.Features
- Subversion and archive upload supported, extensible to other SCM systems
- Syntax highlighting for over 100 languages
- Visual file and repository level diffing
- Enforces a configurable workflow
- Integrates with existing authentication systems (such as active directory)
- Supports multiple review types, administrators can define and customise review flows
- E-mail notifications when action is required from a review participant
Audience
Developers
User interface
Web-based
Programming Language
PHP
Free download Web app or web tool Groogle from RedcoolMedia.net



