FX CodeGen
This is the web app or web related tool named FX CodeGen whose latest release can be downloaded as codegen-builder-console.jar from this website redcoolmedia.net
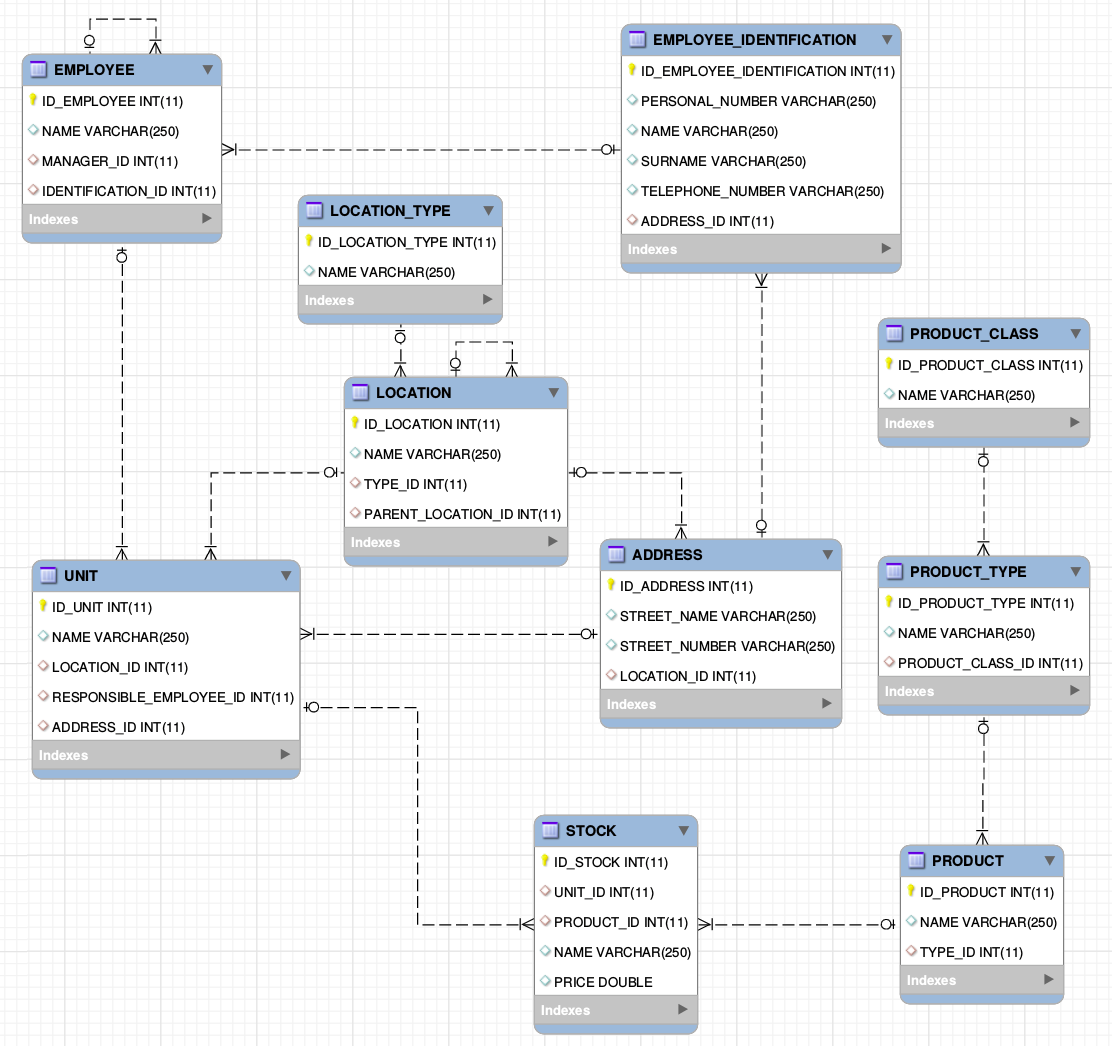
SCREENSHOTS:
FX CodeGen
APP DESCRIPTION:
Download this app named FX CodeGen.
This is a syntax reduction project aiming to simplify the maintenance of complex data models up to a level which is high enough that it can be quickly written and easy to understand, even without the necessary technical skills.In this case, syntax reduction involves:
- no noise (i.e. brackets, comas, other separators)
- no unnecessary type declaration
- no unnecessary specification of parent-child relations
- no need to provide information on cardinality
- no explicit size constraints
The model compiled from the reduced syntax is then fed into a template engine to produce source code, such as:
- database schema DDL
- format files
- normalization procedures
- application data models
- data layers
- complete CRUD applications
- classes which can be derived in order to add custom functionality
- code that can be included in web pages
- and much more
Free download Web app or web tool FX CodeGen from RedcoolMedia.net

