Class Viewer for Java
This is the web app or web related tool named Class Viewer for Java whose latest release can be downloaded as ClassViewer_521.tar.gz from this website redcoolmedia.net
SCREENSHOTS:
Class Viewer for Java
APP DESCRIPTION:
Download this app named Class Viewer for Java.
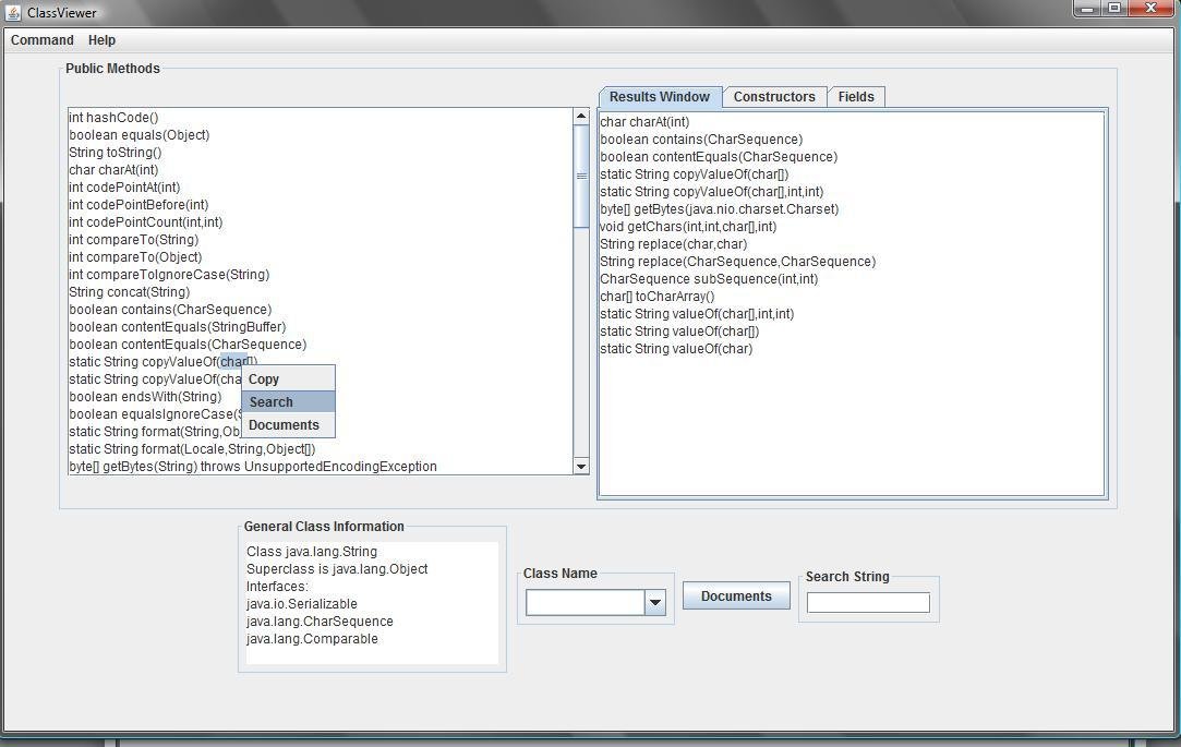
Full overview of public for a class: methods, constructors and fields, as well as its superclass and interfaces. Has free search of public methods.Can open directly to a method in JavaDocs with your preferred browser, which is set in ClassViewerConfig.xml--which can be easily edited with a text editor.
Best ran from the command line.
Can also go to your own code with a designated text editor--directly to a public method if your text editor supports a line number as an argument, which gedit does so highly recommend it.
Is a stateless app.
Download includes: ClassViewer.jar and ClassViewerConfig.xml
Can be run from the jar. Run unpacked from the jar from the command line, for classpath and local file access. No installer used or included.
Features
- Search on public methods
- View all public methods, constructors and fields
- See superclass and interfaces
- Quick access through browser to JavaDocs
- Easily configured through an XML document
Audience
Developers, Other Audience
User interface
X Window System (X11), Win32 (MS Windows), Web-based, Command-line
Programming Language
Java
Free download Web app or web tool Class Viewer for Java from RedcoolMedia.net


