Ajax Chat
This is the web app or web related tool named Ajax Chat whose latest release can be downloaded as all_chat_files_3-30_2013.zip from this website redcoolmedia.net
SCREENSHOTS:
Ajax Chat
APP DESCRIPTION:
Download this app named Ajax Chat.
This web application will allow anyone to register using a first and last name and then once logged in it shows the user a list of people that are logged in right now. If they click user 2's name it pops up accept or cancel buttons for user 2. Once they click accept a chat box appears instead of the list of users you can chat with. It only allows you to chat with 1 person at a time. Later we could allow you to chat with more than 1 person in a chat box or more than 1 chat box at a time like gmail. It also allows you to upload a file which shows up as a link for the user you are talking with. The file gets uploaded to the mysql database as a blob. Ajax checks for new messages once each second. When the user stops chatting all the messages and files uploaded gets removed from the database from that session.Features
- Ajax + MySQL + PHP chat system
- Strong sha1 + salt (different per user) + long static string (same for all users) + 1000 sha1 hash repetitions for Password storage in the database to secure against reversing the password hashes
- Registration and login system included
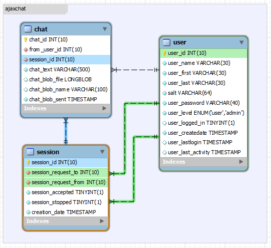
- Database ERD included (using Mysql Work Bench)
- Database sql initialization included
Audience
Developers
Programming Language
PHP, JavaScript
Database Environment
MySQL
Free download Web app or web tool Ajax Chat from RedcoolMedia.net



